Reverse engineer sql 2005 database using visio 2003 Database reverse engineering for visio pro Troubleshooting ms sql server: reverse engineering using visio 2010
Reverse Engineering SQL Server DBs with Visio Pro DBRE - bVisual
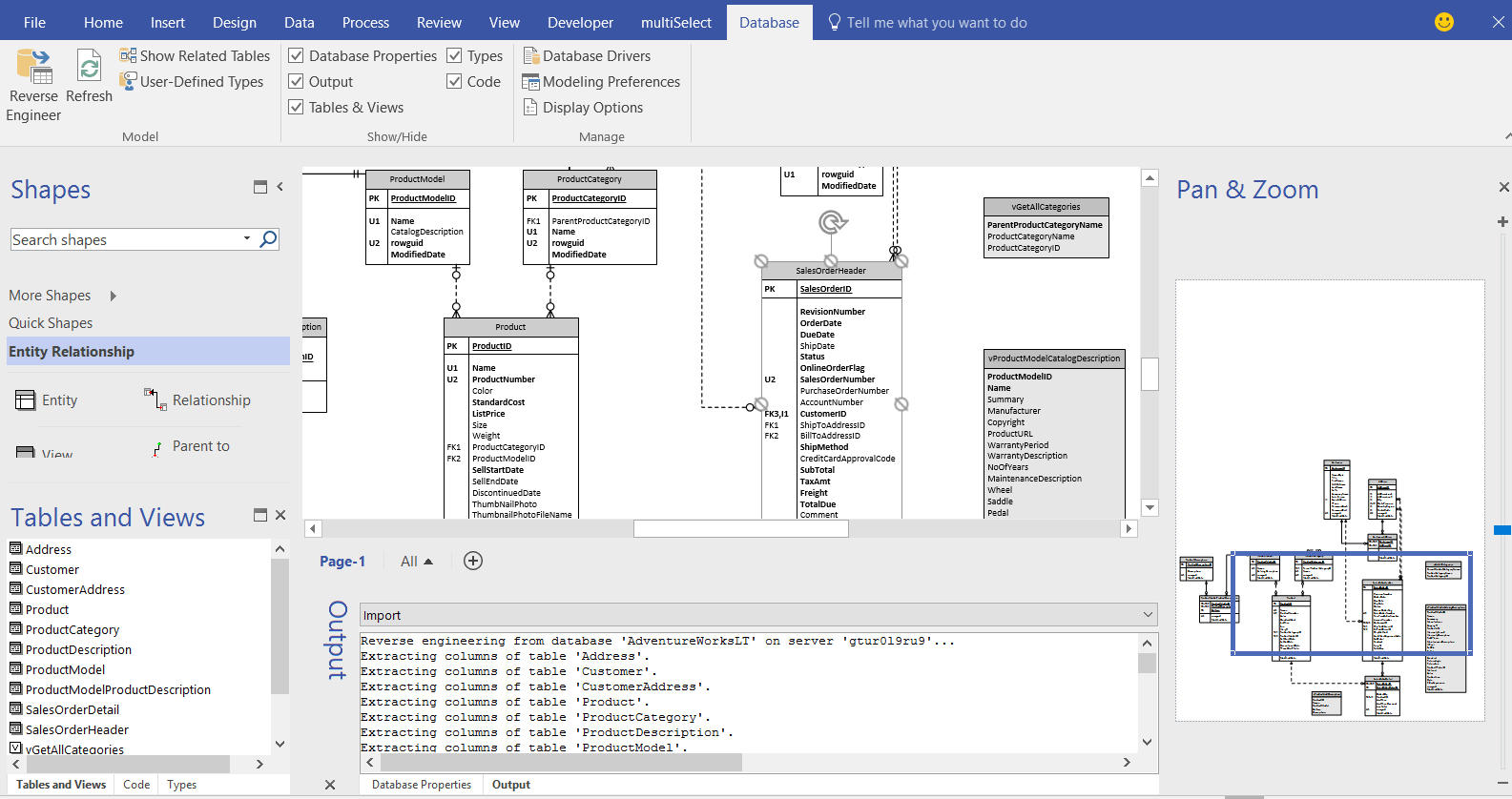
Solved database1. use microsoft visio 2019 to draw an e-r [diagram] microsoft visio database model diagram Where is reverse engineer in microsoft visio 2010, 2013, 2016, 2019 and 365
Visio generating reverse databases engineering database diagram
Visio reverse sql dbs bvisualVisio reverse engineering databases generating wizard select object teh properties if Create erd using microsoft visio reverse engineerReverse and forward engineering databases in visio 2010 – ingmar verheij.
Reverse visio engineering using 2010 units selecting metric tab select diagram create want model clickThe art of pcb reverse engineering: tools & techniques: microsoft visio Where is reverse engineer in microsoft visio 2010, 2013, 2016, 2019 and 365Visio database software microsoft uml template model reverse engineer diagram 2010 2007 option office where file tab choose panel documents.
Where is reverse engineer in microsoft visio 2010, 2013, 2016, 2019 and 365
Troubleshooting ms sql server: reverse engineering using visio 2010Reverse engineering openedge® database to create data models in Visio sql reverse dbs engineering bvisualDatabase reverse engineering for visio pro.
Database modeling using visioVisio database microsoft engineer reverse using select want drawing information add [diagram] microsoft visio database model diagramReverse engineering and generating databases in visio.

Reverse engineer visio 2010 microsoft wizard where ribbon bring click will documents
Reverse engineering. reverse engineering, sometimes called…No database tab /reverse engineering in ms visio professional 2019 How to create a visio database diagram from an existing database inReverse visio engineering using 2010 bar tab database menu click.
Reverse engineering sql server dbs with visio pro dbreSequence diagram visio Reverse engineering and generating databases in visioVisio database diagram model reverse where engineer microsoft dialogue box software 2010 office documents interface ribbon modelling symbols scrolling double.

Visio reverse engineer entity ermodelexample relationship
Create erd with visio 2003 + oracle 11g, reverse engineer failedUsing microsoft visio to reverse engineer a database Visio reverse techniques pcb engineering toolsVisio database diagram reverse pro er engineering access display orbus options ermodelexample within tables multiple diagrams.
No database tab /reverse engineering in ms visio professional 2019Easy-to-use visio database model diagram templates Microsoft visio database reverse engineerDownload free ms access 2007 northwind database software.

Using microsoft visio to reverse engineer a database
Reverse engineering sql server dbs with visio pro dbreReverse and forward engineering databases in visio 2010 – ingmar verheij Database reverse engineering for visio pro[diagram] microsoft visio database model diagram.
.
![[DIAGRAM] Microsoft Visio Database Model Diagram - MYDIAGRAM.ONLINE](https://i2.wp.com/www.microsoft.com/en-us/microsoft-365/blog/wp-content/uploads/sites/2/migrated-images/40/2678.IDEF1XDB.png)

Reverse Engineering SQL Server DBs with Visio Pro DBRE - bVisual

Create ERD Using Microsoft Visio Reverse Engineer - YouTube

Reverse engineering and generating databases in Visio - Pat Howe's Blog

The Art of PCB Reverse Engineering: Tools & Techniques: Microsoft Visio

Database Reverse Engineering for Visio Pro | Orbus Visio Blog

Reverse Engineering SQL Server DBs with Visio Pro DBRE - bVisual

Reverse Engineer SQL 2005 Database using Visio 2003 - YouTube